杰网资源 Design By www.escxy.com
CISCN - rtthread是一个非常新颖的好题
题目中给的是一个 sh 文件和一个类似固件的bin rtthread.bin

运行起来,啥也没有
尝试 ?、help 等,看看会给我们提供什么信息

里面有一些提供的命令,比如 ifconfig,date 等信息

CTF 题目当然就会想要追求 flag,看到最前面的两个命令

可以看到是作者自定义的一个广告位置,真有意思~~~
然后尝试 get_flag 这个命令,得到一个迷宫

如果瞎输入的话,就是会报错的

不是上下左右键的话,就是 WASD 呗(多年来打小霸王游戏机的经验)
合理的猜想就是从 S(Start)点上下左右走到F(Finish)点
很多条可达的路径,通过 Oops 的方式 ban 掉了很多条,当然就只留下来了唯一确定的可行字符串

输入的字符串为:
dddwwawwwwaasdsasawawdwaaasawassssdwdsddssasddw

首先是判断长度,再是判断逻辑
ok,到了这里就需要开始逆向了!




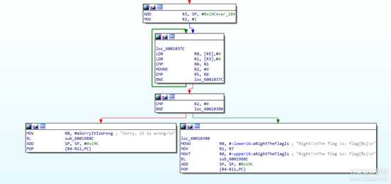
可以发现,字符串是没有交叉引用的
不过既然函数不是很多,可以手动 F5 去看特征

这个是典型的常数值:0x61C88647、0xC6EF3720:典型的 TEA 算法特征

5F4 这个函数是递归,根据输入来处理地图中的迷宫的

可以看到这里的 sub_798 是 sub_5F4 的上层函数
根据 sub_798 的逻辑

第 16 行的 sub_5F4 的 if 语句需要成立
需要执行 sub_988C 函数,然后就双击不进去了,就很艰难
所以,我们换一种思路,从QEMU源码的角度来分析,QEMU是把该二进制文件rebase到了哪里呢?
[Asm] 纯文本查看 复制代码
[Asm] 纯文本查看 复制代码
当没有 entry 的时候,IDA 里的字符串没有交叉引用的

设置 entry





顺着这个流程图,明显就能找到题中的 main 了


length = 0x28 = 40
长度不够,后续添加字符 'a',加上之前的 TEA 算法,就很容易搞明白程序的流程和逻辑了
该函数为输入flag后的程序函数,其首先会对输入的flag进行分组,每组两个int一共5组。
对key进行分组,每组4个int,一共3组。并对flag做5次tea加密。
[C++] 纯文本查看 复制代码
结果为:
flag{932b424a9-9fe2-42d51-9403e-601db1baa5678}
题目中给的是一个 sh 文件和一个类似固件的bin rtthread.bin

图片.png
运行起来,啥也没有
尝试 ?、help 等,看看会给我们提供什么信息

图片.png
里面有一些提供的命令,比如 ifconfig,date 等信息

图片.png
CTF 题目当然就会想要追求 flag,看到最前面的两个命令

图片.png
可以看到是作者自定义的一个广告位置,真有意思~~~
然后尝试 get_flag 这个命令,得到一个迷宫

图片.png
如果瞎输入的话,就是会报错的

图片.png
不是上下左右键的话,就是 WASD 呗(多年来打小霸王游戏机的经验)
合理的猜想就是从 S(Start)点上下左右走到F(Finish)点
很多条可达的路径,通过 Oops 的方式 ban 掉了很多条,当然就只留下来了唯一确定的可行字符串

图片.png
输入的字符串为:
dddwwawwwwaasdsasawawdwaaasawassssdwdsddssasddw

图片.png
首先是判断长度,再是判断逻辑
ok,到了这里就需要开始逆向了!

图片.png

图片.png

图片.png

图片.png
可以发现,字符串是没有交叉引用的
不过既然函数不是很多,可以手动 F5 去看特征

图片.png
这个是典型的常数值:0x61C88647、0xC6EF3720:典型的 TEA 算法特征

图片.png
5F4 这个函数是递归,根据输入来处理地图中的迷宫的

图片.png
可以看到这里的 sub_798 是 sub_5F4 的上层函数
根据 sub_798 的逻辑

图片.png
第 16 行的 sub_5F4 的 if 语句需要成立
需要执行 sub_988C 函数,然后就双击不进去了,就很艰难
所以,我们换一种思路,从QEMU源码的角度来分析,QEMU是把该二进制文件rebase到了哪里呢?
[Asm] 纯文本查看 复制代码
https://github.com/qemu/qemu[url=https://github.com/qemu/qemu/tree/master/hw/arm]https://github.com/qemu/qemu/tree/master/hw/arm[/url][url=https://github.com/qemu/qemu/blob/master/hw/arm/boot.c]https://github.com/qemu/qemu/blob/master/hw/arm/boot.c[/url][url=https://github.com/qemu/qemu/blob/master/hw/arm/vexpress.c]https://github.com/qemu/qemu/blob/master/hw/arm/vexpress.c[/url]
[Asm] 纯文本查看 复制代码
qemu 中对于 arm 架构的 boot 启动方式[url=https://github.com/qemu/qemu/blob/master/hw/arm/boot.c]https://github.com/qemu/qemu/blob/master/hw/arm/boot.c[/url]Line 1079: /* 32-bit ARM */entry = info->loader_start + KERNEL_LOAD_ADDR;Line 35: #define KERNEL_LOAD_ADDR 0x00010000[url=https://github.com/qemu/qemu/blob/master/hw/arm/vexpress.c]https://github.com/qemu/qemu/blob/master/hw/arm/vexpress.c[/url]Line 339:static VEDBoardInfo a9_daughterboard = { …… .loader_start = 0x60000000, ……};entry = 0x60010000
当没有 entry 的时候,IDA 里的字符串没有交叉引用的

图片.png
设置 entry

图片.png

图片.png

图片.png

图片.png

图片.png
顺着这个流程图,明显就能找到题中的 main 了

图片.png

图片.png
length = 0x28 = 40
长度不够,后续添加字符 'a',加上之前的 TEA 算法,就很容易搞明白程序的流程和逻辑了
该函数为输入flag后的程序函数,其首先会对输入的flag进行分组,每组两个int一共5组。
对key进行分组,每组4个int,一共3组。并对flag做5次tea加密。
[C++] 纯文本查看 复制代码
#include <bits/stdc++.h>using namespace std;#define UINT unsigned int#define DELTA 0x9e3779b9void tea_decrypt(UINT* v, UINT* key) { UINT l = v[0], r = v[1], sum = 0; sum = DELTA * 32; for (size_t i = 0; i < 32; i++) { r -= (((l << 4) ^ (l 5)) + l) ^ (sum + key[(sum 11) & 3]); sum -= DELTA; l -= (((r << 4) ^ (r 5)) + r) ^ (sum + key[sum & 3]); } v[0] = l; v[1] = r;}UINT str2int(char* str){ UINT ret = 0; for (int i = 0; i < 4; i++) ret += pow(0x100, i) * str[i]; return ret;}void int2str(int num, char* str1){ char ch; for (int i = 0; i < 4; i++) { ch = num & 0xff; num = num 8; str1[i] = ch; } return;}int main(){ char flag[100] = { 0 }, key[] = "dddwwawwwwaasdsasawawdwaaasawassssdwdsddssasddwa"; UINT keys[12], tea_cry[2], tea_key[4], cry[] = {3179062266, 2936962595, 3754839610, 2425968462, 1458506693, 3303317055, 1294083110, 1674144741, 1029754371, 3863932833}; for (int i = 0; i < 12; i++){ char newkey[4] = { 0 }; memcpy(newkey, key + i * 4, 4); keys[i] = str2int(newkey); } for (int i = 0; i < 5; i++){ tea_cry[0] = cry[i * 2], tea_cry[1] = cry[i * 2 + 1]; for (int j = 0; j < 4; j++) tea_key[j] = keys[(i * 4 + j) % 12]; tea_decrypt(tea_cry, tea_key); cry[i * 2] = tea_cry[0], cry[i * 2 + 1] = tea_cry[1]; } for (int i = 0; i < 10; i++) cout << "0x" << hex << cry[i]<< " "; cout << endl; for (int i = 0; i < 10; i++) int2str(cry[i], flag + i * 4); cout << flag << endl; return 0;}
结果为:
flag{932b424a9-9fe2-42d51-9403e-601db1baa5678}
杰网资源 Design By www.escxy.com
广告合作:本站广告合作请联系QQ:858582 申请时备注:广告合作(否则不回)
免责声明:本站文章均来自网站采集或用户投稿,网站不提供任何软件下载或自行开发的软件! 如有用户或公司发现本站内容信息存在侵权行为,请邮件告知! 858582#qq.com
免责声明:本站文章均来自网站采集或用户投稿,网站不提供任何软件下载或自行开发的软件! 如有用户或公司发现本站内容信息存在侵权行为,请邮件告知! 858582#qq.com
杰网资源 Design By www.escxy.com
暂无评论...
P70系列延期,华为新旗舰将在下月发布
3月20日消息,近期博主@数码闲聊站 透露,原定三月份发布的华为新旗舰P70系列延期发布,预计4月份上市。
而博主@定焦数码 爆料,华为的P70系列在定位上已经超过了Mate60,成为了重要的旗舰系列之一。它肩负着重返影像领域顶尖的使命。那么这次P70会带来哪些令人惊艳的创新呢?
根据目前爆料的消息来看,华为P70系列将推出三个版本,其中P70和P70 Pro采用了三角形的摄像头模组设计,而P70 Art则采用了与上一代P60 Art相似的不规则形状设计。这样的外观是否好看见仁见智,但辨识度绝对拉满。



